dql 的疑问
在看 DQL 的时候,看到将数据表建立一个类似 ER 关系。有些情况下 ER 关系比较复杂。
问题
1、ER 关系比较复杂的情况,在构建 DQL 模型的时候,也能支持复杂的 ER 关系吗
2、DQL 在比较复杂的 ER 关系情况下,在上层拖拽的结果,正确性,好像需要仔细想一下,尤其拖拽的时候,跨了多个表之后。不然结果集比起原来的大宽表要难以理解。
3、DQL 参考的阅读资料是哪一个链接?
4、在试用版中,DQL 的分析结构如何嵌入到报表中?
"在看 DQL 的时候,看到将数据表建立一个类似 ER 关系。有些情况下 ER 关系比较复杂。 问题 1、ER 关系比较复杂的情况,在构建 DQL 模型的时候,也能支持复杂的 ER 关系吗 2、 .."
在看 DQL 的时候,看到将数据表建立一个类似 ER 关系。有些情况下 ER 关系比较复杂。
问题
1、ER 关系比较复杂的情况,在构建 DQL 模型的时候,也能支持复杂的 ER 关系吗
2、DQL 在比较复杂的 ER 关系情况下,在上层拖拽的结果,正确性,好像需要仔细想一下,尤其拖拽的时候,跨了多个表之后。不然结果集比起原来的大宽表要难以理解。
3、DQL 参考的阅读资料是哪一个链接?
4、在试用版中,DQL 的分析结构如何嵌入到报表中?
DQL 有没有一个完整的 Demo 示例。有数据集,有展现的效果
1、DQL 是 Dimention Query Language 的简称,基于维度查询,把 ER 关系整理成了基于维度的总线关系模型,你可以尝试看看,有哪种复杂 ER 关系不能整理成 DQL 模型。
![_20250514205603png]()
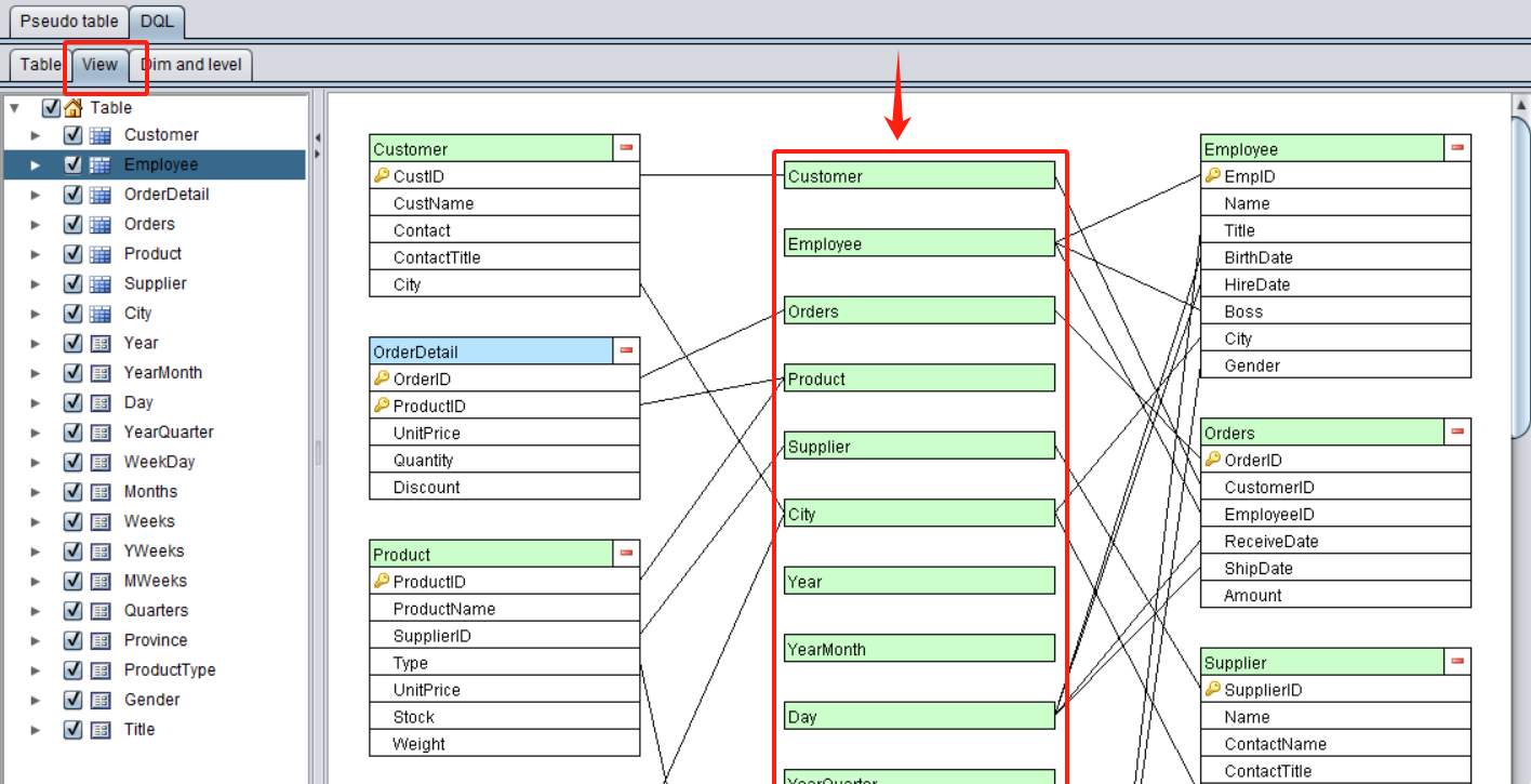
2、涉及多表的查询,主要涉及两种,一是属性式的外键引用,如【雇员表. 籍贯城市 #省. 省名称】,理解起来就是【雇员的籍贯城市的省份的省名称】,这种隐藏起来的多表关联,没有技术背景的业务员从 DQL 树上理解也不难;第二种是按维对齐的多表关联,比如【按年份统计订单总额、入库数量】,订单表和入库表本来没有关系,但它们都有年份维度(订单年份、入库年份),各自按年汇总后再关联到一起。这些关联的处理都是经过严格定义的,正确性肯定能保证,理解应该也变得更容易了。
3、官网有在线的 demo,那里有十来个各种功能,不同关联方式的例子,http://d.raqsoft.com.cn:6888/index3.jsp
4、如果你已经有了润乾报表运行环境,DQL 分析产生的报表 (*.rpx) 可以下载下来,发布到你的报表运行环境。
理论上 DQL 只能描述符合 3NF 的情况,这时候它和 ER 图是等价的。它的意义是让业务人员更容易理解关联。
读 SQL 中的 JOIN(JOIN 简化与提速系列 1) 这里前几篇文章,这种思维下,表间关系其实是变简单很多
4,DQL 的分析结构如何嵌入到报表中,这个什么意思?
想报表从这个 DQL server 中取数?
可以把 dql server 当做一个逻辑数据库,可以通过 jdbc 连接,jdbc 连接串见 WEB-INF 下的 raqsoftConfig.xml 里的那个 datalogic 数据源,在报表设计器里建这个数据源,然后建立报表时数据集用 sql 检索方式,里边可以写 dql 语句,语句写法可以参考下:
https://d.raqsoft.com.cn:6443/report/dql/glcxyf19.html