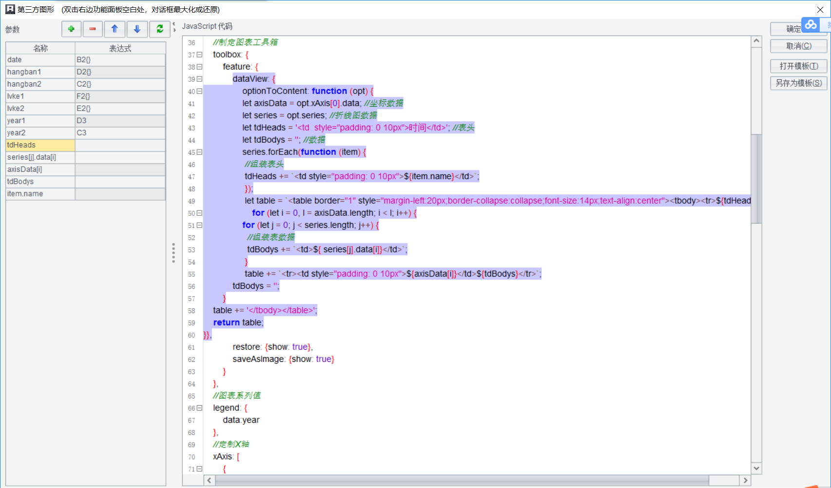
"[图片] [图片] [图片] 我根据官网上的实例,想把数据视图做成一个表格,在润乾第三方图形里面,偏差有点大,请大神指教,不明白这是啥原因!"
我根据官网上的实例,想把数据视图做成一个表格,在润乾第三方图形里面,偏差有点大,请大神指教,不明白这是啥原因!
您具体用的那个实例,可以吧链接贴上来 我们看一下
您具体用的那个实例,可以吧链接贴上来 我们看一下