SPL 有序归并关联
大表关联常常会出现性能问题。对于关联字段是主键或者部分主键的情况,SPL 提供有序归并算法来计算。
有序关联算法,要事先把这些关联表的数据按其主键排序。排序的成本虽然较高,但是一次性的。一旦完成了排序,以后就可以总是使用归并算法实现这种关联,性能可以提高很多。
如何实现有序存储,可参考SPL 的有序存储 。
有序归并关联
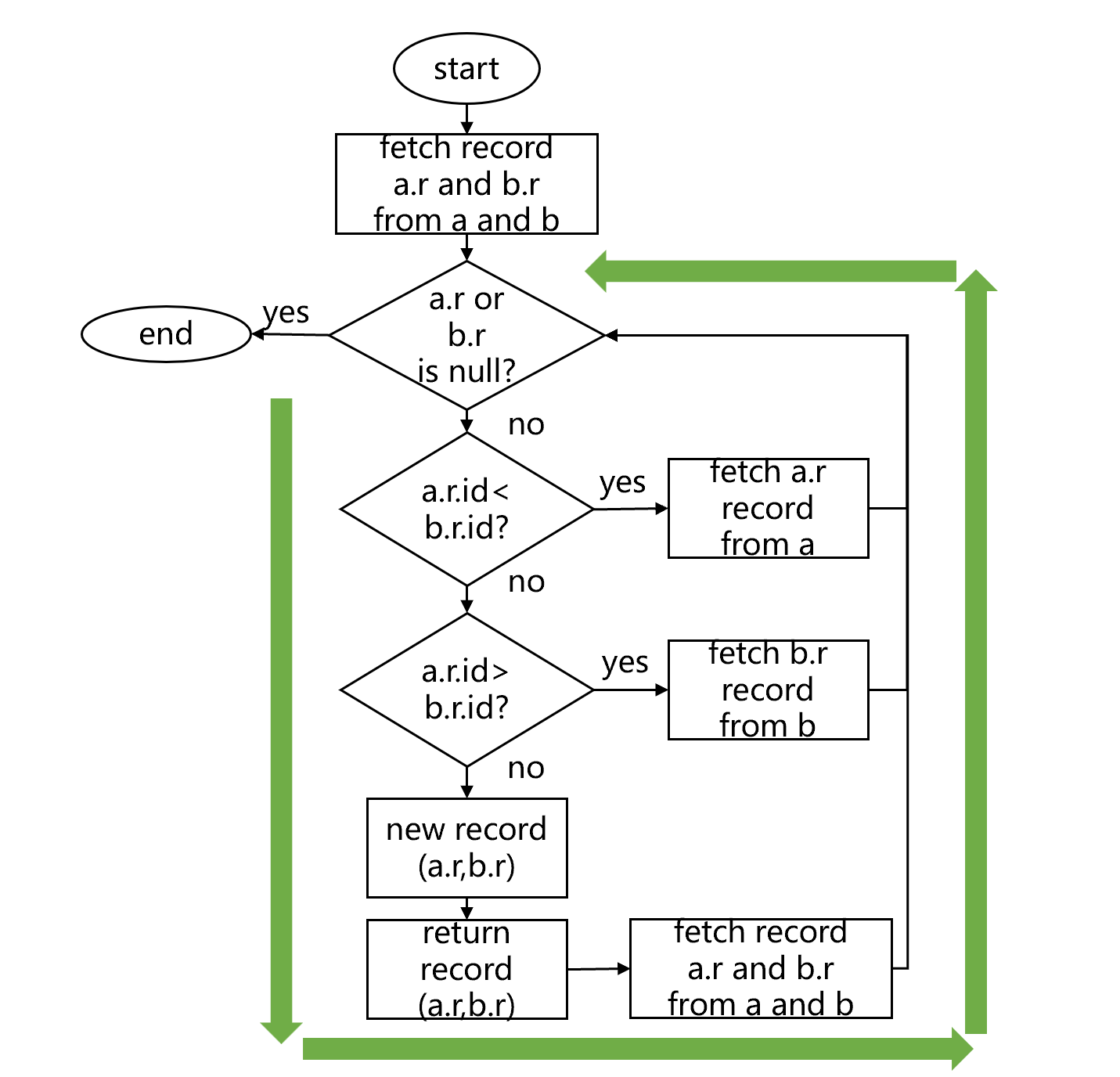
假设有 a、b 两个表,预先已经按照 id 有序存储。现在要按照各自主键 id 做内连接,用有序归并计算的原理大致是图 1 这样:

图 1 有序归并做内连接
图 1 中,第 i 步从 a、b 两个表中各读取一条记录到内存中,判断 id 的大小关系。这时 a 表中的 id 是 1049 小于 b 表的 id1050。第 ii 步,舍弃掉 1049 这条记录,再从 a 表中读取一条记录,发现两个 id 相等,都是 1050。将两个记录作为字段,生成内存结果表的新记录。第 iii 步,从 a、b 中再各读取一条记录,判断 id 的大小关系,这时都是 1052,可以直接生成内存结果表的新记录。
接下来,继续从 a、b 中再各读取一条记录,判断 id 的大小。如果有一个表取出的 id 比较小,则舍弃掉,在这个表中再读取记录。直到出现 id 相等,生成内存结果表的新记录。
这样,不断读取数据,不断判断大小、生成新记录,就构成了一个循环。直到 a、b 其中有一个数据读取完毕,循环就可以结束了。这个循环大致是下图 2 这样:

图 2 有序归并内连接的循环
SPL 将这个循环封装成一个延迟游标,通过控制循环的执行和暂停,给游标的调用者分批返回关联结果。
全连接和左连接也可以采用和内连接类似的算法实现,调整中间判断方法即可。同样也可以推广到 n 个表的情况。关联字段是 a 表的主键,是 b 表的部分主键时,算法原理也是类似的,只要循环最后返回结果后,只 fetch b.r 即可。
有序归并算法只要把两个表都遍历一次就可以完成,即使是大数据表,也不必借助缓存文件。如果两个表的规模分别是 N 和 M,则复杂度为 O(N+M)。无序时实现连接运算,不做优化时要两两比较,复杂度将会是 O(N*M),远远大于 O(N+M)。数据库通常使用的是哈希分堆算法,复杂度一般也会远大于有序归并算法。而且对于大数据的外存运算,哈希分堆还会产生缓存文件的读写动作,以及哈希函数可能出现的运气不好的情况。利用有序后的归并算法有巨大的性能提升。
SPL 用 joinx 函数实现连接运算的有序归并算法:
A |
|
1 |
=file("a.btx").cursor@b() |
2 |
=file("b.btx").cursor@b() |
3 |
=joinx(A1,id;A2,id) |
4 |
=joinx@1(A1,id;A2,id) |
5 |
=joinx@f(A1,id;A2,id) |
无选项、@1、@f 的 joinx 函数分别表示内连接、左连接和全连接。
joinx 会假定作为参数的游标已经有序,针对无序游标执行这两个函数会得到错误的计算结果。
同步分段并行
有序归并算法要将数据一条条的从两个(或更多)游标中读出后比对,这种逻辑下无法直接实现分段并行。这是因为,直接分段是按记录条数将表尽量平均分段,无法保证两个表的关联字段在对应分段中能同步分布。例如,将 a 表、b 表直接分为 4 段,类似下图 3 这样:

图 3 直接分段
图 3 中,a 表在第二段 id=87235 的记录,会对应到 b 表的第三段上,出现了不同步的问题。
SPL 再次利用主键的有序性解决同步分段问题。例如,将 a 表、b 表同步分为 4 段的做法大致是下图 4 这样:

图 4 同步分段并行
图 4 中第 i 步,将 a 表直接分成 4 段。因为 a 表对 id 有序,所以可以快速取出每一段第一条记录的 id 值。第 ii 步,用这些 id 值拼出 b 表 id 的四个区间条件。由于 b 表也是主键有序的,主键值落在这些区间的记录是连续存储的,也可以迅速地被定位并生成游标。第 iii 步,在并行计算时,每个线程中 a 表仍然直接分段,b 表则用相应的区间条件来分段,这样就能保证两边的主键值是同步对应的,得到分段游标的关联游标再继续计算。
以上面讲过的 id=87235 的记录为例,这时仍然在 a 表 part2 中,也就是说在 id2 到 id3 之间。而 b 表中,所有 id 值在 id2 到 id3 之间的记录都在 part2 中,所以 id=87235 的记录一定也在 b 表的 part2 中,不会出现不同步的问题。
SPL 提供了相应的函数用这种方法生成可关联的多路游标:
A |
B |
|
1 |
=file("a.ctx").open() |
=file("a.ctx").open() |
2 |
=A1.cursor@m(;;4) |
=B1.cursor(;;A2) |
3 |
=joinx(A2,id;B2,id) |
… |
A2 中正常生成 a 表的多路游标,B2 中可以基于 A2 生成 b 表的多路游标,因为组表在创建时可以定义主键(create 时带 #的字段名),这里就不用再写字段名而直接会将两个表的主键对应来查找(两表的主键字段名可以不同)。A3 的 joinx 也会返回多路游标。
SPL 也支持在有序的集文件和文本文件上使用这种对位同步分段机制,但需要写上关联的字段,工作原理是一样的,这里就不举例了。
需要注意的是:主键是不重复的,分段时不可能把两个相同主键的记录分到两个段中。但 a 表主键关联 b 表部分主键时,b 表的关联字段并不是全部的主键,可能有重复值,也就可能在两个直接分段中出现关联字段相同的记录。所以,在这种情况下做并行分段时,要以 a 表作为基准,b 表跟随 a 表分段,而不能随意倒过来。

英文版